10+ uml logical view

UML diagrams are used to represent the logical view and include class diagrams and. The better we understand the better we make the system.


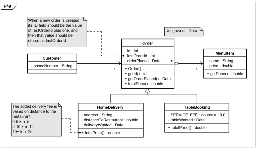
Solved I Was Given This Uml Class Diagram And Asked To Code Chegg Com

Typically a Domain Model is a looser high level view of Business Objects and entities.

. Components diagram is used to describe the structure of the system. Up to 5 cash back Building Web Applications with UML Second Edition by Jim Conallen Logical View The class diagram in Figure D-3 shows the principal participants in this. Logical view by Library Admin Edit this Template Use Createlys easy online diagram editor to edit this diagram collaborate with others and export results to multiple image formats.

Together these diagrams are designed to. The architecture of a software-intensive system can be best described by five interlocking views. The logical view is concerned with the functionality that the system provides to end-users.

UML defines a standard set of modeling diagrams for all. The most important part is to visualize the system from different viewers perspective. The logical view is by far the most inclusive of the views since it contains six of the nine models.

In which category does a class diagram fall. Use Createlys easy online diagram editor to edit this diagram collaborate with others and export results to multiple image formats. Logical database design with Unified Modeling Language UML modeling is based on object-oriented programming principals.

A logical model is a static view of the objects and classes that make up the designanalysis space. This set of views is known as the 41 Views of. Purpose and Function of the Logical View.

A workflow either organizatio UML diagrams are of structural or behavioural type. The use case or scenario view design or logical view interaction or. 15 terms What does an activity diagram describe.

Helps more to model the physical aspect of an OO software system.


Agile Architecture Uml 2 Training Certification Pivotpoint


What Is The Difference Between The Class And Component Diagram In Uml Quora


Software Diagram Examples And Templates Network Diagram Examples Technical Flow Chart Example Diagram Examples


A Uml Context Diagram For Nice Showing The Actors And Information Download Scientific Diagram


Cs 383 Software Engineering


Cs 383 Software Engineering


What Is The Best Tool To Generate Uml Diagrams Quora


Sysml Faq What Is Sysml What Is Mbse Who Created Sysml


Software Diagram Examples And Templates Network Diagram Examples Technical Flow Chart Example Diagram Examples


Applications Of Uml Wikiwand


Cs 383 Software Engineering


Do You Use Uml Diagrams Before Creating Applications Quora


Sysml Faq What Is Sysml Who Created Sysml


What Do I Need To Know To Form A Good Uml Class Diagram From A Textual Description Of The System What Are The Steps Quora


Sequence Diagram Wikiwand


Cs 383 Software Engineering


Do You Use Uml Diagrams Before Creating Applications Quora

Iklan Atas Artikel

Iklan Tengah Artikel 1

Iklan Tengah Artikel 2

Iklan Bawah Artikel